Logithèque
Vue actuelle : Fiche d'un logiciel
C / C++ / C# Crystal FLOW for C v4.60
Catégorie :
Licence :
Partagiciel
Editeur :
Prix :
49 USD
Taille :
12.8 MB
Mis à jour :
12/05/2010
Evaluation :
(0 Votes)
Plateformes :
Linux Unix Vista Win2000 XP
Ce logiciel a déjà été téléchargé 315 fois
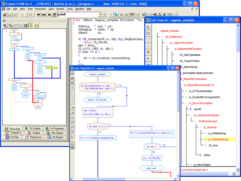
Crystal FLOW for C

Understand Code in Less Time Create Flowchart from Source Code. Get a clear view of the code with Flowcharts. Inherited legacy code? A new member of the team? You will be up to speed in significantly less time. Verify correctness of function logic. Detect errors. Use Flowcharts for faster Code-reviews. Multiple flowchart flavors ? level, optimal, loop and conditions, area wise. Code & Flowchart Synchronization while browsing Comment flowcharts for a wider audience. Export flowcharts to BMP/JPEG/VISIO formats. Code-only, Comment-only and Code+Comment flowcharts. Print large flowcharts in a single page. Code is Easy-to-read: Auto-Formatting of Code and Comments. Not just indenting and line wrapping. Line up object-names in successive declarations. Line up assignment operators in assignments. Split and indent long expressions as per operator precedence Transform hard-to-read code into very readable code. Improved code readability. Detect errors easily Other features Rich Call/Caller Trees, Include/Include By Trees, Paths - Function/File/Class/Project Level, lPremium Code/Comment Browsing Project Level - Word/Object/Modified Object/Regular Expression/Lexical Search Software Metrics - McCabes, Halstead Stack and Object Size HTML documents -source+comments (Javadoc like!). No need to maintain documents - just comment the code using Crystal REVS editions. Cross-reference for all identifiers, Color Coded Metrics. Import VC++. Visual Studio.Net, Borland projects Language Extensions, Keil Compiler Support SCC Integration Editions: DataFlow: Rich Trees, Object DataFlows, CallFlows, Flowchart inline expansion, Add-On - document generation Docs: Comprehensive docs with flowcharts, Trees, Source Code & full browsing. Professional: Features of all editions + Rich Trees, Object/Stack Size, Data Dependency, Custom Symbols, Source Code Publisher, Batch output; Add Ons -> Document Generation, Command Line Mode

Poster un commentaire
Gras [b]Texte[/b] Italique [i]Italique[/i] Souligné [u]Souligné[/u] Barré [strike]Barré[/strike]
Courriel [email=nobody@nobody.org]Nom[/email] Lien [url=http://www.website.com]Texte[/url] Ancre [anchor]Nom[/anchor] Image [img]http://www.website.com/image.jpg[/img] Insérer une image en provenance du site
Aligné à gauche [align=left]Texte[/align] Centré [align=center]Texte[/align] Aligné à droite [align=right]Texte[/align] Toute la largeur [align=justify]Texte[/text]
Couleur [color=#000000]Text[/color] Mise en forme [highlight=pascal]Texte[/highlight] Widgets Emoticons :code: [:code] Convertisseur HTML vers BBCode Convertisseur Word vers BBCode
Prévisualisation Vérification de l'orthographe

Copier Coller Couper Tout sélectionner
Tout effacer Insérer la date Insérer l'heure Insérer la date et heure Insérer votre IP
Liste [list=square][item]BlaBla[/item][/list] Liste Numérotée [list=decimal][item]BlaBla[/item][/list]
Citation [quote=name]Texte[/quote] Spoiler [spoiler]James est le meurtrier![/spoiler]
Tout en majuscules [uppercase]Texte[/uppercase] Tout en minuscules [lowercase]Texte[/lowercase] l33t [l33t]Je suis un nerd[/l33t] Texte en indice [sub]Texte[/sub] Texte en exposant [sup]Texte[/sup] Taille du texte [size=8]Texte[/size]






Ada
CSS
Cobol
CPP
HTML
Fortran
Java
JavaScript
Pascal
Perl
PHP
Python
SQL
VB
XML
Anon URL
DailyMotion
eBay
Flickr
FLV
Google Video
Google Maps
Metacafe
MP3
SeeqPod
Veoh
Yahoo Video
YouTube
6px
8px
10px
12px
14px
16px
18px
Informaticien.be - © 2002-2025 AkretioSPRL  - Generated via Kelare
The Akretio Network: Akretio - Freedelity - KelCommerce - Votre publicité sur informaticien.be ?